DNS: как устроена адресная книга интернета и чем она полезна бизнесу

DNS сопоставляет удобные для восприятия имена ресурсов с числовыми IP‑адресами. От бесперебойной работы этой системы зависит доступность онлайн‑сервисов и облачной инфраструктуры: от внутренних порталов до ключевых IT‑платформ.

Краткий пересказ YandexGPT
  • DNS (Domain Name System) — система, которая преобразует человекочитаемые доменные имена в IP-адреса и обратно.
  • Резолвер — прикладная программа, которая последовательно опрашивает серверы и получает IP-адрес по доменному имени.
  • DNS используется не только для разрешения имён, но и для доставки почты, подтверждения прав на домен, распределения нагрузки и разведения трафика по географии.
  • DNS-серверы выполняют различные функции: управление трафиком, обнаружение сервисов, обслуживание почты, проверки и безопасность.
  • В разрешении имён участвуют несколько типов серверов: корневые, TLD, авторитативные и рекурсивный резолвер.
  • Ресурсные записи — это способ хранения информации в DNS. Они содержат данные о доменах и используются для управления маршрутизацией и работой сервисов.
  • Для рационального управления DNS-инфраструктурой полезны такие практики, как использование управляемых DNS-сервисов, разделение публичных и внутренних зон, управление TTL, автоматизация управления записями, мониторинг запросов.
  • Yandex Cloud DNS — сервис для управления DNS-записями в облаке, который обеспечивает отказоустойчивый DNS-хостинг с малым временем отклика и имеет ряд преимуществ, включая управление через веб-интерфейс, CLI и API, интеграцию с другими сервисами платформы, гранулярные права доступа и наблюдаемость.
Тезисы сформулированыYandexGPT
Спасибо!

Файл, связывающий доменные имена с IP‑адресами вручную (до DNS).

Первая в мире компьютерная сеть, предшественник интернета.

DNS‑запросы идут по отдельному TLS‑каналу. Содержимое зашифровано, но пакет по‑прежнему выглядит как DNS, так что его можно отфильтровать по порту.

DNS‑запросы упакованы внутрь другого протокола в обычный HTTPS‑трафик, так что они выглядят как обычный веб‑трафик и сложнее поддаются блокировке.

В 1983 году инженеры Пол Мокапетрис и Джон Постел представили систему доменных имён (Domain Name System — DNS). Этот подход снял ограничения старого механизма с файлом hosts, который перестал масштабироваться вместе с ростом ARPANET.

Базовые принципы DNS описаны в RFC 1034 и RFC 1035 и остаются актуальными. Для защиты приватности появилась поддержка механизмов шифрования для DNS‑протокола: DoT (DNS over TLS) и DoH (DNS over HTTPS).

В материале — об устройстве DNS, роли серверов, структуре ресурсных записей и базовых практиках безопасности. Также покажем, как сервис Yandex Cloud DNS помогает управлять доменными зонами в облаке.

Что такое DNS и какую роль играет

DNS преобразует человекочитаемые доменные имена в IP‑адреса и обратно. Система присваивает уникальные имена ресурсам в интернете и во внутренних сетях. При необходимости имя можно получить по IP.

Структура доменных имён организована иерархически, в виде дерева. На вершине этой структуры находится корень — точка «.». Ниже — домены верхнего уровня (Top‑Level Domain, TLD), например «.ru» и «.com». За ними следуют домены второго уровня, третьего и последующих уровней, которые называют поддоменами.

Структуру поддерживают серверы имён. За каждой зоной закреплён свой набор серверов, которые хранят соответствия имён и IP‑адресов в пределах своей ответственности.

Поиск ответов выполняет резолвер — прикладная программа. Когда в адресной строке вводят имя, резолвер последовательно опрашивает нужные серверы и получает IP‑адрес.

Доменное пространство распределено между многими администраторами. Благодаря этому система масштабируется и устойчиво переносит сбои: единой точки отказа не возникает.

Зачем бизнесу DNS

Любое устройство в сети имеет уникальный адрес: IPv4 вида 192.0.2.1 или IPv6 вида 2001:db8:1. По этим адресам узлы находят друг друга и обмениваются данными. Приведённые выше адреса зарезервированы для примеров и не применяются в реальных сетях.

Числовые адреса неудобно запоминать, поэтому используют символические имена — например, yandex.cloud. DNS играет роль адресной книги и сопоставляет имена и IP‑адреса. Без неё доступ к сервисам пришлось бы организовывать через ручной ввод чисел.

Сценариев применения больше, чем простое разрешение имён. DNS используют для доставки почты, подтверждения прав на домен, распределения нагрузки и разведения трафика по географии.

Работу всей схемы обеспечивает распределённая сеть DNS‑серверов с разными ролями.

Обращения сервисов друг к другу по полным доменным именам.

Что такое DNS‑сервер и зачем он нужен

DNS‑сервер обрабатывает запросы, связанные с доменными именами. По назначению он либо хранит зону с именами и записями, либо выясняет ответ у других серверов.

Основная задача DNS — вернуть IP‑адрес по доменному имени. Когда пользователь вводит адрес сайта в браузере, DNS‑сервер находит нужный IP‑адрес и возвращает его. После этого браузер устанавливает соединение с целевым сервером. Аналогичным образом DNS работает и при обращении сервисов друг к другу по полным доменным именам (FQDN).

Помимо сопоставления имён и адресов, DNS‑серверы решают инфраструктурные задачи:

  • управление трафиком — DNS‑сервер может возвращать разные IP‑адреса в ответ на одинаковые запросы; это позволяет распределять пользователей по серверам с учётом их географического положения или текущей нагрузки на инфраструктуру;
  • обнаружение сервисов — в микросервисной архитектуре DNS автоматически помогает находить адреса внутренних компонентов и баз данных;
  • обслуживание почты — специализированные записи указывают, какие серверы принимают письма для домена;
  • проверки и безопасность — через записи настраивают политики электронной почты и подтверждают владение доменом при выпуске SSL/TLS‑сертификатов.

Эти функции разделены между типами серверов, и у каждого своя роль.

Как работают DNS‑серверы

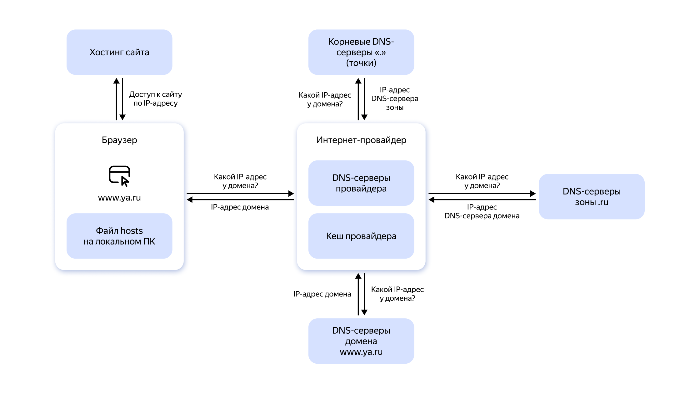
Процесс получения IP‑адреса для имени состоит из ряда шагов. Разберём на примере www.ya.ru:

  1. Проверка на локальной машине. Система сначала смотрит файл hosts. Если запись найдена, браузер сразу подключается к сайту. Если нет, формируется рекурсивный запрос к резолверу провайдера.

  2. Запрос к резолверу. Резолвер проверяет собственный кеш — временное хранилище свежих ответов. Если там уже есть IP для www.ya.ru, он сразу отправляется в браузер. Иначе начинается поиск через корневые серверы.

  3. Корневые серверы. Эти узлы не возвращают IP конкретных сайтов, но подсказывают, к какой зоне TLD обращаться дальше. В нашем примере — к «.ru».

  4. Сервер TLD. Резолвер обращается к TLD‑серверу «.ru». Тот не хранит конечный IP, но знает авторитативные серверы домена yandex.ru и отдаёт их в NS‑записях.

  5. Авторитативный сервер. Дальше запрос идёт на авторитативный сервер зоны ya.ru. Источник данных возвращает A‑запись для www.ya.ru и сам IP‑адрес.

  6. Ответ и кеширование. Резолвер отдаёт IP браузеру и сохраняет ответ в кеш для будущих обращений. Браузер устанавливает прямое соединение с www.ya.ru.

Полноэкранное изображение

Схема процесса читается слева направо: браузер → резолвер провайдера → корневые серверы → серверы зоны .ru → авторитативные серверы домена → ответ в браузер. На каждом этапе уточняются данные, указанные на стрелках: от корня — адрес DNS‑серверов зоны, от зоны — адрес DNS‑серверов домена, от домена — IP сайта.

Что такое DNS‑зоны

Именное пространство разбито на административные области — DNS‑зоны. За каждую отвечает её владелец — это может быть как организация, так и частное лицо. Внутри зоны хранится информация о доменах в виде ресурсных записей.

Важно различать домен и зону:

  • домен — имя в иерархии, например ya.ru;

  • зона — контейнер с записями для одного или нескольких доменов.

Пример: company.com может располагаться в одной зоне. Если создать поддомен engineering.company.com и выделить его в самостоятельную область со своими серверами, появится отдельная зона. В родительской company.com останутся только NS‑записи, указывающие на серверы дочерней зоны engineering.company.com.

Записи DNS для обратного сопоставления IP‑адресов с доменными именами.

Отдельная, запущенная на сервере копия программы или операционной системы, работающая как самостоятельная единица.

Технологии для проверки подлинности отправителя и защиты почты от подделки и спама.

Протоколы и механизмы для автоматического обнаружения сервисов и управления связью в Kubernetes.

Сеть, в которой один IP‑адрес одновременно принадлежит нескольким серверам в разных местах.

Типы зон:

  • Прямые (Forward Lookup) преобразуют имена в IP‑адреса — самый распространённый вариант.

  • Обратные (Reverse Lookup) определяют имя по IP с помощью PTR‑записей. Применяются для проверки подлинности почтовых серверов и в диагностических утилитах, например traceroute.

  • Публичные и внутренние. Публичные доступны из интернета. Внутренние содержат адреса ресурсов в изолированных сетях и открыты только из этих сетей.

Виды DNS‑серверов

В разрешении имён участвуют несколько типов серверов. Каждый отвечает за свою часть работы, вместе они образуют многоуровневую схему:

  • Корневые серверы. Верхний уровень. Эти узлы не сообщают IP сайтов, но знают адреса TLD‑серверов и перенаправляют к ним запросы.

  • TLD‑серверы. Обслуживают домены верхнего уровня — «.com», «.org», «.ru» и другие. Хранят адреса авторитативных серверов доменов второго уровня и подсказывают резолверу следующий шаг.

  • Авторитативные серверы. Последнее звено в цепочке. Содержат ресурсные записи конкретной зоны и возвращают окончательный ответ — IP‑адрес искомого имени.

Рекурсивный резолвер — организатор поиска

Отдельную роль играет рекурсивный резолвер. Он принимает запрос от пользователя, опрашивает по цепочке корневые, TLD- и авторитативные серверы, кеширует результат и отдаёт ответ.

Первичный и вторичный серверы: доступность и устойчивость

Чтобы не возникала единая точка отказа, авторитативные серверы дублируют. Первичный сервер хранит эталонную копию зоны. Вторичные периодически копируют данные через трансфер зоны. На запросы отвечают оба, нагрузка распределяется.

Где размещены корневые DNS‑серверы

Корневые серверы — один из базовых элементов инфраструктуры. Логических имён всего 13 — от A до M (a.root‑servers.net, b.root‑servers.net и т. д.). Ими управляют 12 независимых организаций под контролем ICANN.

Число логических имён исторически связано с размером DNS‑пакета. Физических машин больше. Для глобальной доступности применяется маршрутизация Anycast: один и тот же IP объявляется на сотнях узлов по всему миру, а запрос уходит на ближайший с точки зрения сети инстанс.

Сейчас в мире развёрнуто более 1,8 тыс. физических копий (зеркал) корневых серверов. Часть из них работает в России — это снижает задержки и повышает устойчивость национального сегмента сети.

Ресурсные записи: как хранится информация в DNS

Данные в DNS представлены ресурсными записями (RR — Resource Records). Записи зоны объединяются в текстовый файл зоны фиксированного формата.

Структура записи:

  • Name — имя. Домен, к которому относится запись, например www.example.com;
  • Type — тип. Назначение записи. Тип A — IPv4‑адрес, MX — почтовый сервер и т. д.;
  • Class — класс. Тип сети. Для интернета почти всегда используется IN;
  • TTL — Time To Live. Время жизни в секундах. Определяет, сколько ответ хранится в кеше резолвера. Низкий TTL ускоряет обновление, но увеличивает нагрузку на серверы;
  • RDATA — данные записи. Полезная часть. Для A — IP, для MX — приоритет и имя почтового сервера.

Через записи администраторы управляют маршрутизацией и работой сервисов, связанных с доменом.

Короткий справочник типовых RR:

  • A — Address, IPv4‑адрес домена, например 192.0.2.1.
  • AAAA — IPv6 Address, IPv6‑адрес домена, например 2001:db8:1.
  • CNAME — Canonical Name, псевдоним, указывающий с одного имени на другое, каноническое.
  • MX — Mail Exchange, почтовые серверы домена; включает приоритет, чтобы построить отказоустойчивую схему.
  • NS — Name Server, авторитативные серверы зоны — основа делегирования.
  • TXT — Text, произвольный текст; часто используют для подтверждения владения доменом и настройки почтовых политик SPF и DKIM.
  • SOA — Start of Authority, «заголовок» зоны: первичный сервер, контакт администратора, серийный номер и таймеры синхронизации.
  • SRV — Service, описание сетевых сервисов с указанием хоста и порта. Применяется для SIP, LDAP и сервис‑дискавери в Kubernetes®.
  • PTR — Pointer, обратное соответствие IP → имя. Используется в обратных зонах и проверках почтовых серверов.

Защита DNS‑серверов от атак

DNS — важный элемент сетевой инфраструктуры, поэтому он часто становится целью атак. Последствия — отказ в обслуживании, подмена ответов, перенаправление трафика на фишинговые сайты.

Угроза

Описание

Как защищаться

DDoS

Массовые запросы исчерпывают ресурсы сервера, легитимные пользователи не получают ответов.

Anycast‑сеть и фильтрация трафика на периметре облачного провайдера.

Перехват запросов

Анализ и подмена DNS‑трафика между пользователем и резолвером.

Шифрование транспорта: DoT — DNS over TLS, и DoH — DNS over HTTPS.

Отравление кеша

Поддельная запись попадает в кеш резолвера, легитимное имя сопоставляется «чужому» IP.

DNSSEC — Domain Name System Security Extensions, проверка подлинности ответов цифровой подписью.

Принципы управления DNS‑инфраструктурой

DNS — опорный элемент интернета и облачных платформ. Для рационального управления инфраструктурой полезны такие практики:

  • управляемые DNS‑сервисы — передача DNS‑хостинга облачному провайдеру снимает часть операционных задач и упрощает масштабирование;
  • разделение публичных и внутренних зон — внутренние зоны решают адресацию внутри виртуальных сетей и снижают риски;
  • управление TTL — баланс между скоростью обновления и нагрузкой на серверы; перед миграциями уместно временно уменьшить TTL у затрагиваемых записей;
  • автоматизация управления записями — интеграция изменений DNS‑записей в CI/CD‑конвейеры сокращает вероятность ошибок, возникающих при ручной настройке;
  • мониторинг запросов — анализ DNS‑трафика помогает находить аномалии и точки оптимизации производительности.

Эти принципы помогают строить устойчивую архитектуру. Для таких задач есть наш сервис Yandex Cloud DNS: управление публичными и внутренними зонами, интеграции с платформой и заданный уровень доступности сервисов.

Почему изменения в DNS применяются не сразу

После регистрации домена или правок в записях результат виден не мгновенно. Задержку часто называют «распространением DNS», но корректнее говорить о кешировании.

Рекурсивные резолверы по всему миру сохраняют ответы на время, указанное в TTL. Если для A‑записи установлен TTL 24 часа — 86,4 тыс. секунд, — то после смены IP ответы со старым адресом будут возвращаться до истечения этого срока. Поэтому часть пользователей какое‑то время видит сайт по прежнему адресу, часть — по новому.

Чтобы сократить ожидание при плановых изменениях, за пару дней до работ можно уменьшить TTL изменяемых записей, например до 300 секунд. После вступления правок в силу TTL возвращают к рабочему значению.

Управление доменными зонами с Yandex Cloud DNS

Для работы с DNS‑записями в облаке можно использовать сервис Yandex Cloud DNS. Он обеспечивает отказоустойчивый DNS‑хостинг с малым временем отклика.

Управление зонами доступно через веб‑интерфейс, CLI и API. Именно API позволяет интегрировать управление DNS в подход «инфраструктура как код» (IaC) и автоматизировать процессы с помощью таких инструментов, как Terraform.

Yandex Cloud DNS интегрирован с сервисами платформы. Для виртуальных машин в Yandex Compute Cloud и узлов в Yandex Managed Service for Kubernetes® внутренние имена присваиваются автоматически. Записи для них можно добавлять во внутренние зоны Yandex Cloud DNS вручную или программно — так удобнее адресовать ресурсы по полному доменному имени, FQDN. Контроль доступа реализован через Yandex Identity and Access Management.

Преимущества Yandex Cloud DNS:

  • Малое время отклика — архитектура маршрутизирует запросы к ближайшему узлу. Изменения записей применяются быстро.
  • Публичные и внутренние зоны — имена удобно разделять по окружениям: разработка, тестирование, производство. Внутренние зоны доступны только из сетей VPC.
  • Управление из облака — консоль, API, CLI и Terraform подходят для работы без собственных DNS‑серверов.
  • Гранулярные права — доступ к зонам и операциям настраивается через Yandex Identity and Access Management в соответствии с политиками безопасности.
  • Наблюдаемость и аудит — метрики зон доступны в Yandex Monitoring, история действий — в Yandex Audit Trails.
  • Зоны, общие для нескольких сетей — одну внутреннюю зону можно привязать к нескольким VPC и обращаться к хостам по FQDN без сложных сетевых правил.
DNS: как устроена адресная книга интернета и чем она полезна бизнесу
Войдите, чтобы сохранить пост