Подключение с помощью IDE
Yandex Query позволяет выполнять подключения по протоколу Java DataBase Connectivity (JDBC
В этом документе описан процесс подключения с помощью DBeaver, но подключение в рамках любой системы, поддерживающей источники данных JDBC, выполняется аналогично.
DBeaver
DBeaver
JDBC-драйвер
Для подключения к Yandex Query из DBeaver понадобится JDBC-драйвер. Так как Yandex Query построен с помощью федеративных запросов
Для скачивания драйвера выполните следующие шаги:
- Перейдите в репозиторий ydb-jdbc-driver
. - Выберите последний релиз (отмечен тегом
Latest) и сохраните файлydb-jdbc-driver-shaded-<driver-version>.jar.
Подключение JDBC-драйвера к DBeaver
Для подключения JDBC-драйвера выполните следующие шаги:
-
Выберите в верхнем меню DBeaver пункт База данных, а затем подпункт Управление драйверами:

-
Чтобы создать новый драйвер, в открывшемся окне Менеджер Драйверов нажмите кнопку Новый:

-
В открывшемся окне Создать драйвер, в поле Имя драйвера, укажите
Yandex Query:
-
Перейдите в раздел Библиотеки, нажмите кнопку Добавить файл, укажите путь к скачанному ранее JDBC-драйверу YDB и нажмите кнопку OK:

-
В списке драйверов появится драйвер Yandex Query. Дважды кликните по новому драйверу и перейдите на вкладку Библиотеки, нажмите кнопку Найти Класс и в выпадающем списке выберите
tech.ydb.jdbc.YdbDriver.Важно
Обязательно явно выберите пункт выпадающего списка
tech.ydb.jdbc.YdbDriver, нажав на него. В противном случае DBeaver будет считать, что драйвер не был выбран.
Создание подключения к Yandex Query
Для создания подключения необходимо выполнить предварительные шаги:
-
Создайте сервисный аккаунт
dbeaverс рольюeditor. -
Создайте авторизованный ключ для сервисного аккаунта и сохраните его в файл.
После этого выполните следующие шаги:
-
В DBeaver создайте новое соединение, указав тип соединения
Yandex Query. -
В открывшемся окне перейдите в раздел Главное.
-
В подразделе Общие, в поле ввода JDBC URL, укажите следующий путь:
jdbc:ydb:grpcs://grpc.yandex-query.cloud.yandex.net:2135/<folder_id>?saFile=<path_to_auth_key_file.json>&useQueryService=falseГде:
folder_id— идентификатор каталога, в котором будут выполняться запросы к Yandex Query.path_to_auth_key_file.json— путь к файлу с авторизованным ключом.useQueryService— режим подключения. Yandex Query поддерживает только режимuseQueryService=false.

-
Нажмите кнопку Тест соединения ... для проверки настроек.
Если все настройки выполнены правильно, то появится сообщение об успешном тестировании соединения:

-
Нажмите кнопку Готово для сохранения соединения.
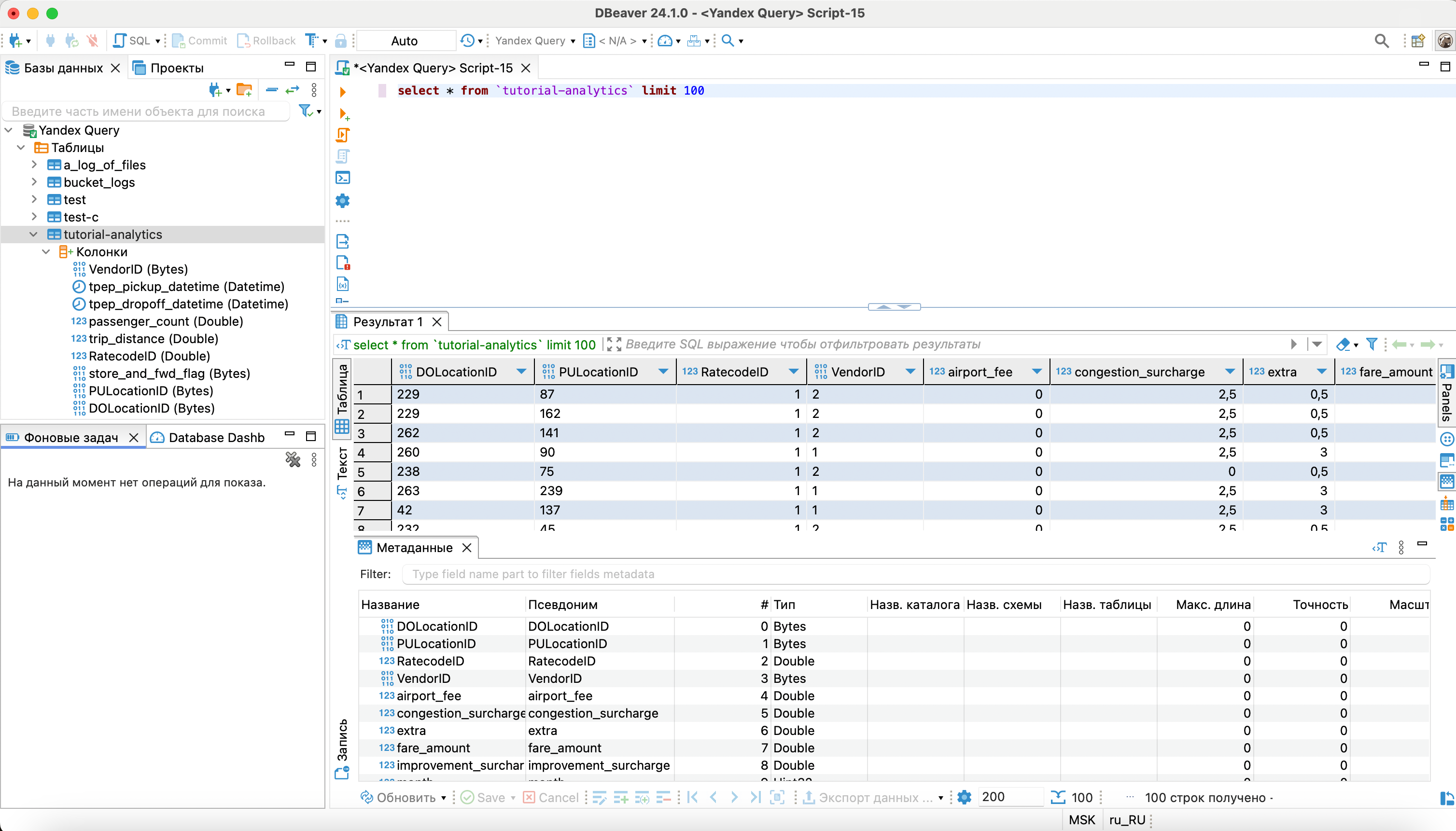
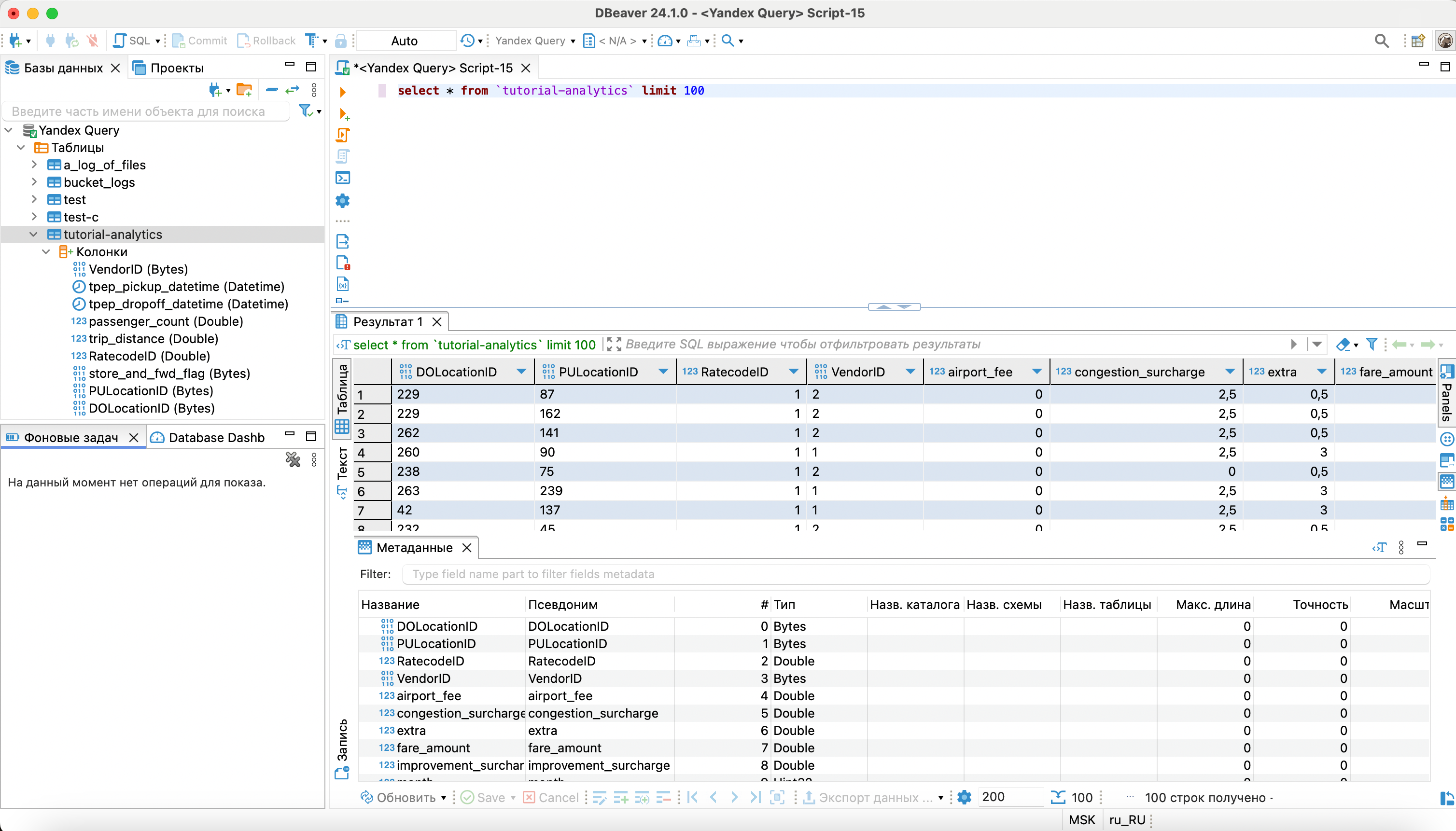
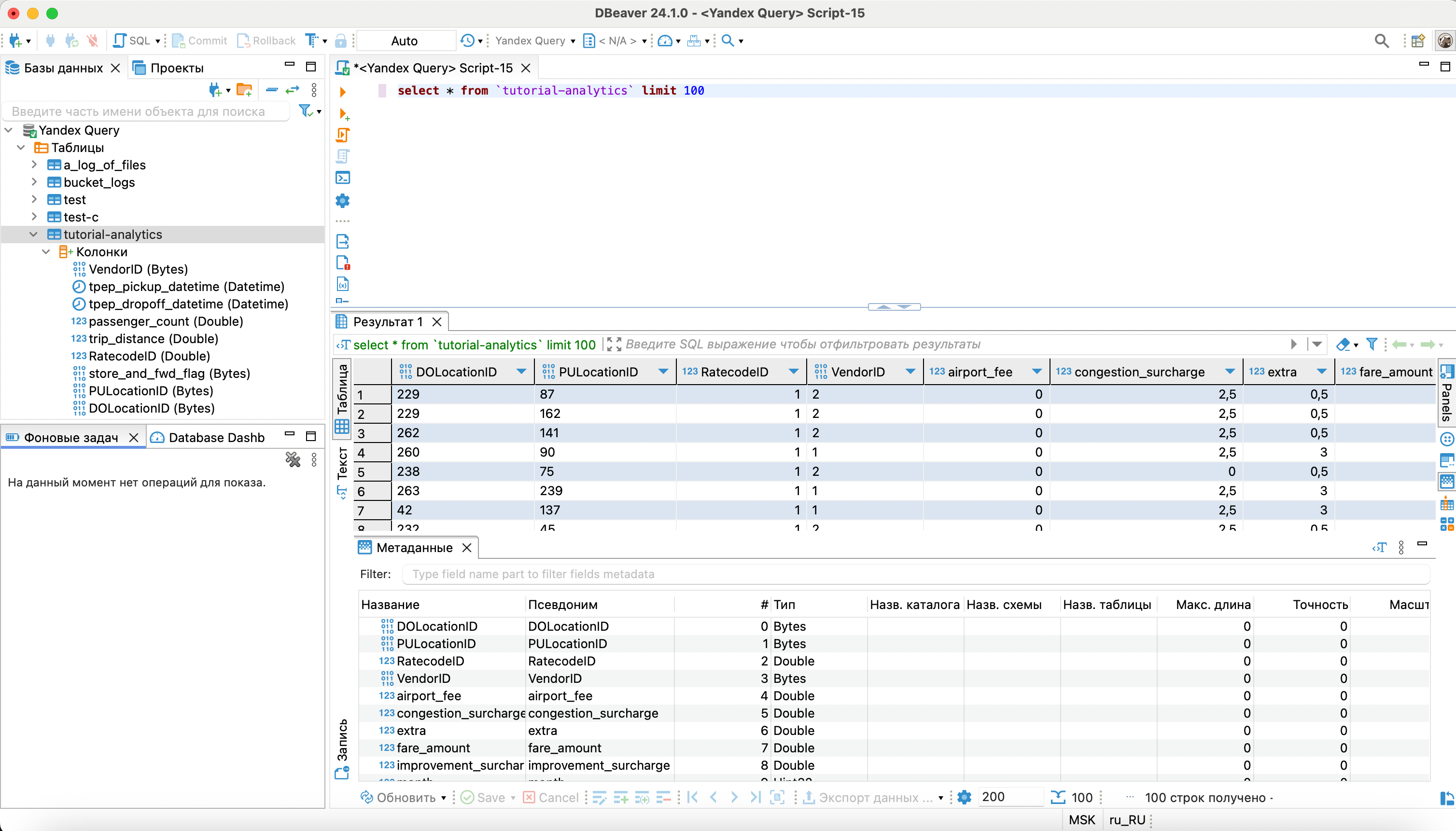
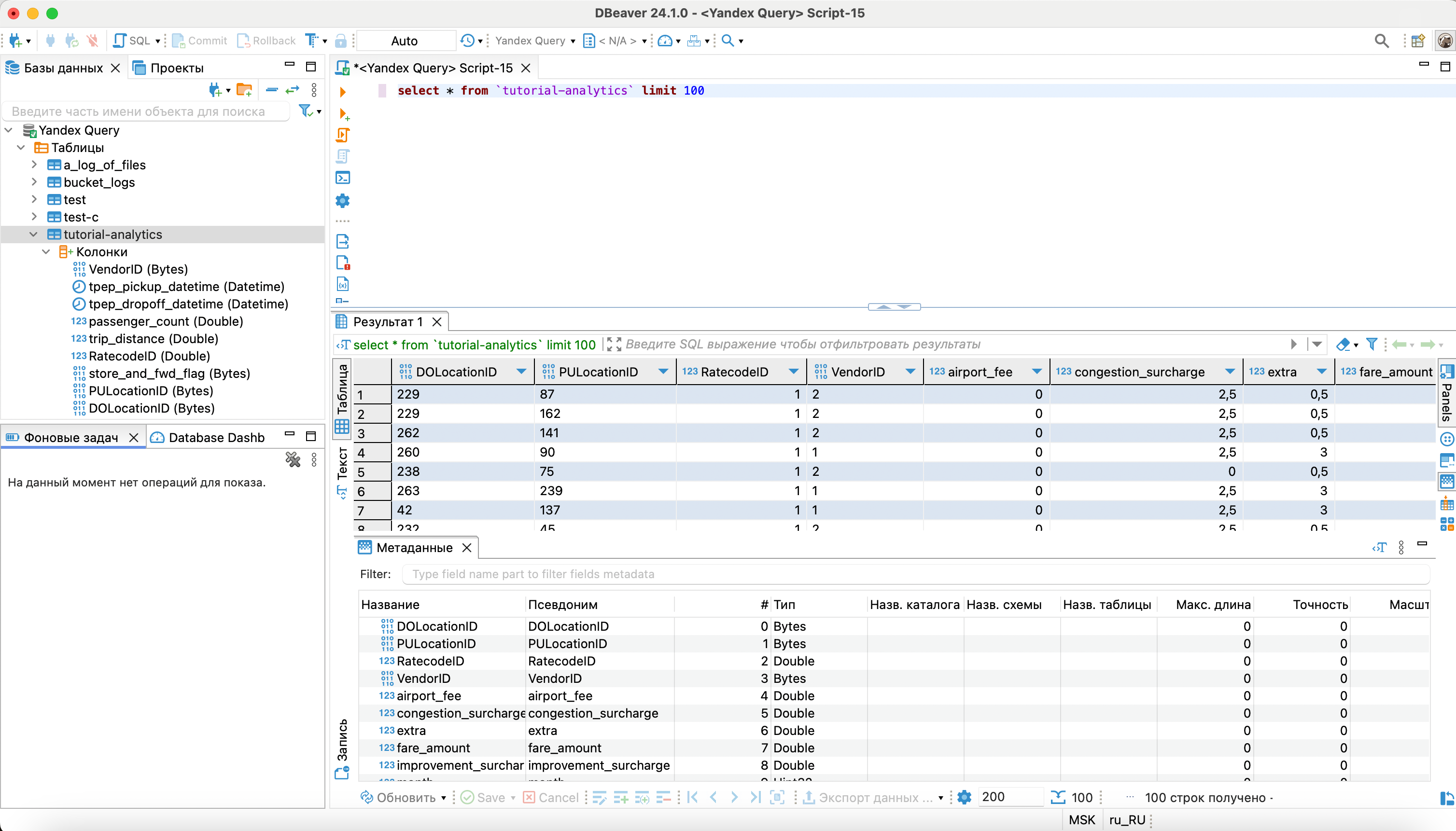
Работа с Yandex Query
С помощью DBeaver можно просматривать список и структуру привязок к данным:

А также выполнять запросы к данным:
